教你轻松成为线上娱乐城会员
就让iBET带着您操作以下步骤,开户注册成为iBET会员!
步骤1:
进入iBET 首页。
步骤2:
点选右上方『免费注册』的按钮,进入注册画面。
步骤3:
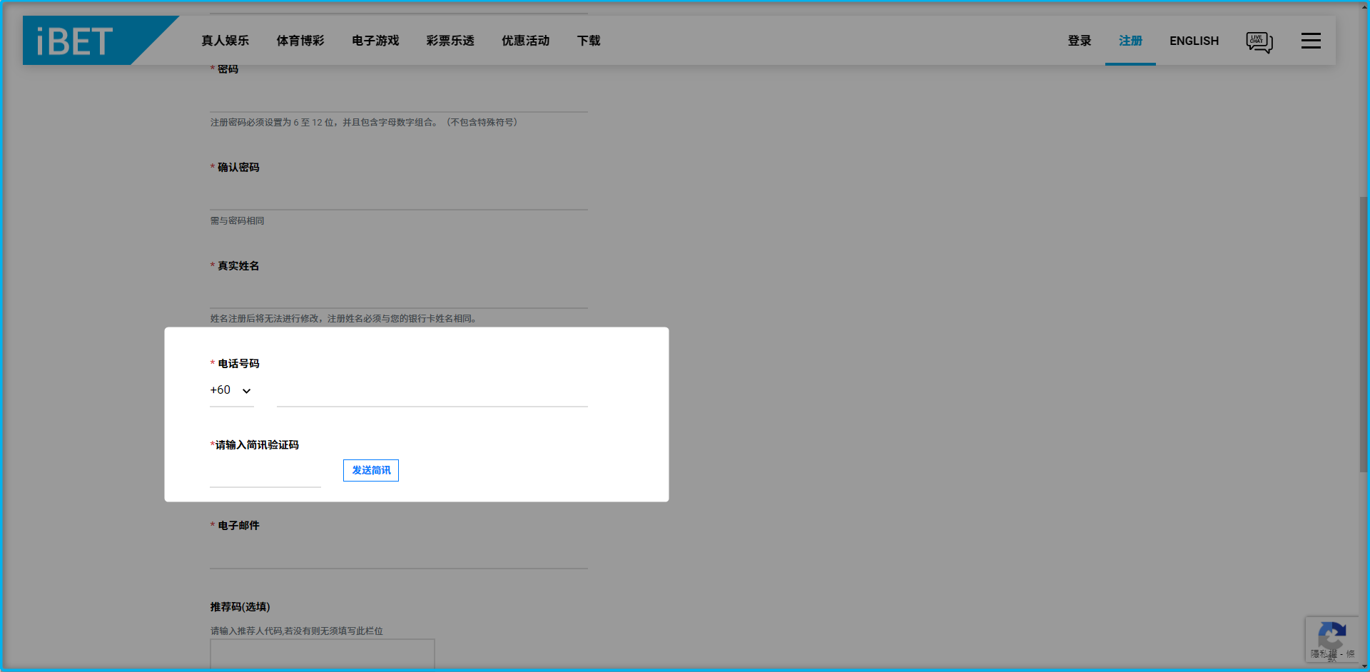
依照指示填写料,填写完后勾选服务条款的方格,点击『快速註冊』,即可在iBET开户成功!
网站更新:
为了保障用户的权益、提升网站品质,iBET在注册页面设置全新电话验证功能!
娱乐城注册会员小提醒
-帐号: 帐号必须字母开头,长度3-9位,不包含空、全型输入以及特殊字符。
-密码: 注册密码必须为6位以上,并包含字母数字组合。
-真实姓名: 姓名一经注册将无法进行修改,注册姓名与绑定银行卡姓名需相同,否则将不予出款。如出现重复姓名无法注册情况,请联系iBET客服。
开户成功后,系统将自动跳转回iBET首页,显示头像代表您已经成功登录了!
成功注册为马来西亚娱乐城会员
恭喜您成功注册为iBET的会员,iBET推荐您先开通个人资料,即可进行存款投注游戏。iBET同时支援手机版和电脑版功能,您可以选择不同的装置享受iBET的专属服务!







